Содержание
- Отключение автоматического обновления операционной системы Windows с использованием редактора групповой политики
- Отключение автоматического обновления операционной системы Windows с использованием редактора реестра
- Настройка лимитированного подключения к интернету для предотвращения автоматического обновления операционной системы
- Отключение службы Windows Update
Отключение автоматического обновления операционной системы Windows с использованием редактора групповой политики
- Запустить редактор групповой политики
- В поисковой строке ввести gpedit или в окне Выполнить ввести gpedit.msc
- Раскрыть последовательно узлы Конфигурация компьютера > Административные шаблоны > Компоненты Windows > Центр обновления Windows > Управление интерфейсом пользователя
- Открыть параметр Настройка автоматического обновления
- Установить радиокнопку в положение Отключено > ОК
- Перезагрузить компьютер
Этот способ для отключения автоматического обновления операционной системы, но проверка обновлений вручную будет продолжать работать.
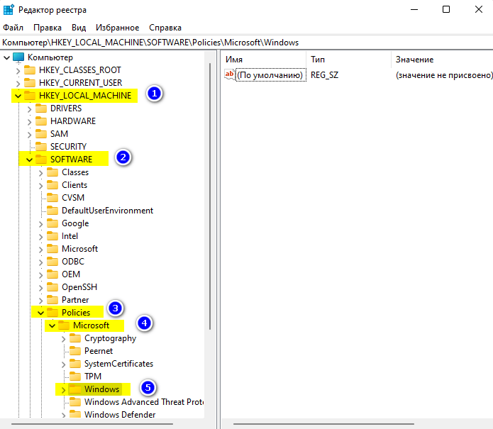
Отключение автоматического обновления операционной системы Windows с использованием редактора реестра
- Запустить редактор реестра с правами администратора
- Раскрыть последовательно следующие узлы
HKEY_LOCAL_MACHINE\SOFTWARE\Policies\Microsoft\Windows
- Создать новый раздел с именем WindowsUpdate, кликнув ПКМ по разделу Windows и выбрав в контекстном меню Создать > Раздел
- В разделе WindowsUpdate создать раздел AU
- В разделе AU создать Параметр DWORD (32 бита) с именем NoAutoUpdate
- Дважды кликнуть ЛКМ по созданному параметру и в окне Изменения параметра DWORD (32 бита) выставить значение 1 и нажать ОК.
- Завершить работу с редактором реестра и перезагрузить компьютер.
После проведенных манипуляций загружаться и устанавливаться обновления в автоматическом режиме не будут. Если необходимо в ручном режиме проверить и установить обновления, необходимо открыть Параметры > Центр обновления Windows > Проверить наличие обновлений.
Настройка лимитированного подключения к интернету для предотвращения автоматического обновления операционной системы
При лимитированном подключении в ОС MS Windows основные обновления в автоматическом режиме не скачиваются и не устанавливаются. Таким образом, настроив сетевые подключения по Wi-Fi и(или) Ethernet, как лимитные, можно ограничить автоматическое обновление системы.
- Открыть Параметры > Центр обновления Windows > Дополнительные параметры
- Проверить опцию Скачивать обновления через лимитные подключения. Переключатель должен быть в положении Откл.
- Открыть Параметры > Сеть и Интернет
- Выбрать Свойства текущего подключения
- В разделе Лимитное подключение установить переключать в положение Вкл.
Отключение службы Windows Update
- Открыть Пуск > Все приложения > Инструменты Windows > Службы
- Дважды кликнуть ЛКМ по службе Центр обновления Windows
- На вкладке Общие нажать кнопку Остановить > Применить
- В разделе Тип запуска в раскрывающемся списке выбрать Отключено > ОК.
- Перезагрузить компьютер.
Последние статьи #Windows
• Microsoft вернёт возможность перемещать и изменять размер панели задач в Windows 11
• Microsoft официально представила Store CLI: новый интерфейс командной строки для Microsoft Store
• Microsoft обновила Windows 11 Validation OS с поддержкой офлайн-управления WinRE
• В «Блокноте» Windows устранена критическая уязвимость удаленного выполнения кода
• Как скачать и установить Windows 11, версия 26H1 уже сейчас
• Microsoft обновляет сертификаты Secure Boot: что изменится для пользователей Windows 10 и Windows 11













